Take Control of Your Network Connectivity with Nox Endpoint Manager
Tired of network issues disrupting your workflow? Nox Endpoint Manager empowers you with the tools and insights to proactively monitor, diagnose, and resolve network problems before they impact your productivity.
Here’s how Nox Endpoint Manager will transform your network experience:
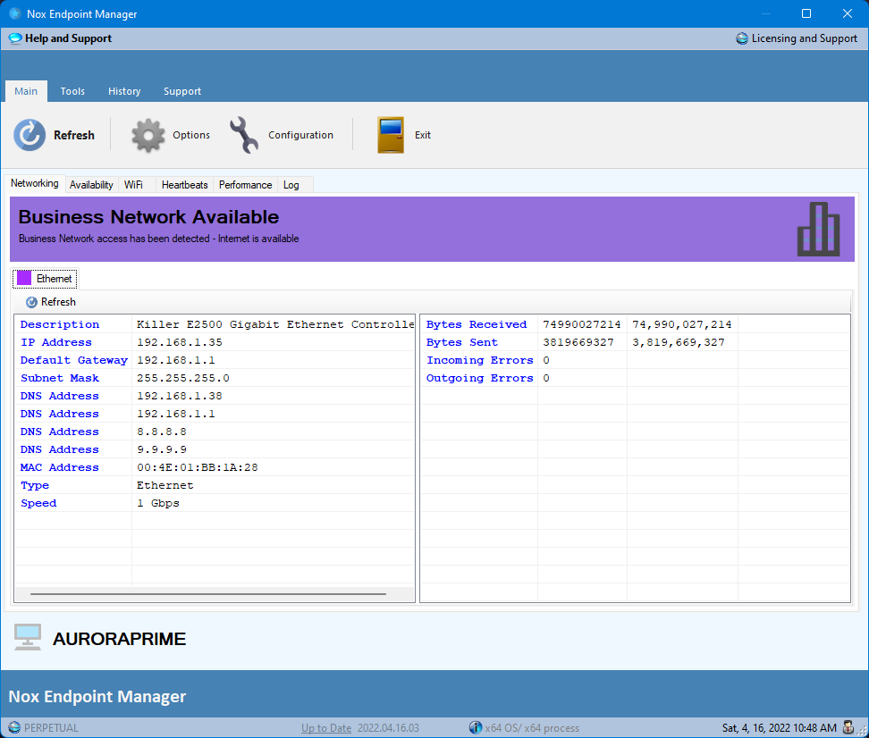
- Real-time Network Monitoring: Keep a constant pulse on your network connectivity. Get instant alerts for outages, latency spikes, and bandwidth bottlenecks.
- Unmask Hidden Problems: Detect captive portals that disrupt access and identify WiFi connectivity issues that hinder performance.
- Historical Data at Your Fingertips: Analyze past network behavior to identify trends, troubleshoot recurring problems, and optimize network configurations.
- Proactive Performance Monitoring: Utilize ping and web tests as “heartbeats” to continuously assess network health and receive early warnings of potential issues.
- Deep Dive into Processes: Monitor individual processes and process families (like all chrome.exe or msedge.exe instances) to pinpoint performance bottlenecks and resource hogs.
- Smart Alerts and Logging: Set thresholds for critical metrics and receive alerts when they’re breached. Detailed logging provides a comprehensive record of network activity.
- Visualize Your Network Path: Our enhanced, visual Traceroute tool helps you understand the route your data takes, pinpoint network congestion, and identify potential points of failure.
- Troubleshooting Powerhouse: Access essential Windows support tools directly within Nox Endpoint Manager, streamlining your troubleshooting workflow.
- Remote Diagnostics Made Easy: View historical connectivity data for remote machines, allowing you to diagnose and resolve issues from anywhere.
- Automate Your Response: Trigger custom scripts based on connectivity changes, enabling automated remediation and proactive network management.
Nox Endpoint Manager is your all-in-one solution for a stable, optimized, and secure network environment.










